Ò»¡¢×éÍøÐèÇó

±£»¤×ܲ¿Óë·ÖÖ§×ÓÍøÖ®¼äµÄIPÊý¾ÝͨÐÅ£¬Í¨¹ýËíµÀ½¨Á¢Á¬½Ó£¬²¢¶ÔÊý¾Ý½øÐмÓÃÜ£¬±£Ö¤°²È«£¬GRE ovre IPSEC µÄÔ­ÀíÊÇÓû§ÒµÎñÊý¾Ý·â±Õµ½GREËíµÀ£¬GREËíµÀµÄÊý¾ÝÔÙ±»ipsec¼ÓÃÜ£¬ËùÒÔÅäÖÃipsec¸ÐÐËȤÁ÷ʱ£¬Ô´µØÖ·ºÍÄ¿±êµØÖ·ÎªÁ½¶Ë·ÓÉÆ÷µÄÍâÍø½Ó¿ÚµÄIPµØÖ·£»

 

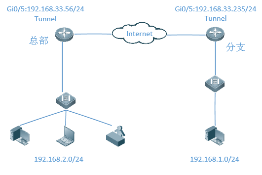
¶þ¡¢×éÍøÍØÆË

           

 

Èý¡¢¹¦ÄÜÔ­Àí

            ²ÉÓÃGRE½¨Á¢ËíµÀ£¬ÊµÏÖÄÚÍø¼äµÄͨÐÅ£¬Ê¹ÓÃipsec¶Ô×ܲ¿Óë·ÖÖ§¼äµÄËíµÀÁ÷Á¿½øÐмÓÃÜ

 

ËÄ¡¢ÅäÖÃÒªµã 

1¡¢±¾ÅäÖÃÊǽ¨Á¢ÔÚNBR-EÒѾ­ÕýÈ·Íê³ÉÁË¿ìËÙÅäÖõĻù´¡Ö®Éϵģ»

2¡¢ÅäÖÃrouteA£¨×ܲ¿£©ÎªGRE over ipsec·þÎñÆ÷¶Ë£»

3¡¢ÅäÖÃrouteB£¨·ÖÖ§£©ÎªGRE over ipsec¿Í»§¶Ë£»

4¡¢Á½¶ËµÄ²ÎÊýÒª±£³ÖÒ»ÖÂ

    GRE TunnelµÄËíµÀµÄÔ´Ä¿µÄµØÖ·ÒªÏ໥¶ÔÓ¦

                 ÈÏÖ¤·½Ê½£ºÔ¤¹²ÏíÃÜÔ¿£¬ÃÜԿΪruijie

          IKEËã·¨£º3DES-MD5£¬DH2

                 IPSecЭÉ̽»»¥·½°¸£ºesp(3des-md5)

 

Îå¡¢ÅäÖò½Öè

WebÉÏ»¹²»Ö§³ÖGREËíµÀµÄÅäÖã¬Ö»ÄÜÔÚCLIÏÂÅäÖÃ

1.×ܲ¿

1)¡¢ÅäÖÃipsecµÚÒ»½×¶Î

crypto isakmp enable

crypto isakmp policy 1

 encryption 3des

 authentication pre-share

 hash md5

 group 2

2)¡¢ÅäÖÃÔ¤¹²ÏíÃÜÔ¿ºÍ±ä»»¼¯ºÏ

crypto isakmp key 0 ruijie address 192.168.33.235

crypto ipsec transform-set myset  esp-3des esp-md5-hmac

mode transport

3)¡¢ÅäÖøÐÐËÁ÷

ip access-list extended 199

 10 permit gre host 192.168.33.56 host 192.168.33.235

4)¡¢¶¨ÒåÒ»¸ö¼ÓÃÜÓ³É伯ºÏ

crypto map mymap 1 ipsec-isakmp

set peer 192.168.33.235

 set transform-set myset

 match address 199

5)¡¢ÔÚ½Ó¿ÚÉϵ÷ÓüÓÃÜͼ

interface GigabitEthernet 0/5

ip address 192.168.33.56 255.255.255.0

 crypto map mymap

6)¡¢ÅäÖÃGREµÄTunnel½Ó¿Ú

interface tunnel 1

tunnel source  192.168.33.56

tunnel destination 192.168.33.235

ip address 2.2.2.1 255.255.255.0

7)¡¢ÅäÖ÷ÓÉ

ip route 192.168.1.0  255.255.255.0 tunnel 1

ip route 0.0.0.0 0.0.0.0 192.168.33.1     #192.168.33.1ΪÍâÍøÍø¹Ø

 

2.·ÖÖ§

1)¡¢ÅäÖÃipsecµÚÒ»½×¶Î

crypto isakmp policy 1

 encryption 3des

 authentication pre-share

 hash md5

 group 2

2)¡¢ÅäÖÃÔ¤¹²ÏíÃÜÔ¿ºÍ±ä»»¼¯ºÏ

crypto isakmp key 0 ruijie address 192.168.33.56

crypto ipsec transform-set myset  esp-3des esp-md5-hmac

mode transport

3)¡¢ÅäÖøÐÐËÁ÷

ip access-list extended 199

 10 permit gre host 192.168.33.235 host 192.168.33.56

4)¡¢¶¨Òå¼ÓÃÜÓ³Éä

crypto map mymap 1 ipsec-isakmp

 set peer 192.168.33.56

 set transform-set myset

 match address 199

5)¡¢ÔÚ½Ó¿ÚÉϵ÷ÓüÓÃÜͼ

interface GigabitEthernet 0/5

ip address 192.168.33.235 255.255.255.0

crypto map mymap

6)¡¢ÅäÖÃGREµÄTunnel½Ó¿Ú

interface tunnel 1

tunnel source  192.168.33.235

tunnel destination 192.168.33.56

ip address 2.2.2.2 255.255.255.0

7)¡¢ÅäÖ÷ÓÉ

ip route 192.168.2.0  255.255.255.0 tunnel 1

ip route 0.0.0.0 0.0.0.0 192.168.33.1     #192.168.33.1ΪÍâÍøÍø¹Ø

 

Áù¡¢ÅäÖÃÑéÖ¤ 

            1.²é¿´ipsec״̬

            zongbu#show crypto state

            destination       source            state                    st-id pa-st mapid mode  ir    lifetime   

            192.168.33.235    192.168.33.56     IKE_IDLE                1     0     1     9     1     85948      

           

           2.²é¿´ËíµÀÁ÷Á¿

            zongbu#show crypto ipsec sa

            Interface: Tunnel 1

                    Profile map tag:profile-map

 

                                 ==================================

                                 sub_map type:profile, seqno:0, id=1

            local   ident (addr/mask/prot/port): (192.168.33.56/0.0.0.0/47/0))

            remote  ident (addr/mask/prot/port): (192.168.33.235/0.0.0.0/47/0))

            PERMIT

            #pkts encaps: 4861, #pkts encrypt: 4861, #pkts digest 4861

            #pkts decaps: 0, #pkts decrypt: 0, #pkts verify 0

            #send errors 235, #recv errors 0

 

                     Inbound esp sas:

                          spi:0x34ef2301 (888087297)

                           transform: esp-3des esp-md5-hmac

                           in use settings={Transport Encaps,}

                           crypto map profile-map 0

                           sa timing: remaining key lifetime (k/sec): (4606445/3143)

                           IV size: 0 bytes

                           Replay detection support:Y

 

 

                     Outbound esp sas:

                          spi:0x10c2d27a (281203322)

                           transform: esp-3des esp-md5-hmac    

                           in use settings={Transport Encaps,}

                           crypto map profile-map 0

                           sa timing: remaining key lifetime (k/sec): (4606445/3143)

                           IV size: 0 bytes

                           Replay detection support:Y